Register Register Member Login Member Login Member Login Forgot Password ??
PHP , ASP , ASP.NET, VB.NET, C#, Java , jQuery , Android , iOS , Windows Phone
 

Registered : 109,038

HOME > .NET Framework > Forum > WPF LINQ TO SQL เพิ่มข้อมูลแบบ Master - Detail ยังไงหรอคับ


 

WPF LINQ TO SQL เพิ่มข้อมูลแบบ Master - Detail ยังไงหรอคับ

 
Topic : 070076



โพสกระทู้ ( 36 )
บทความ ( 0 )



สถานะออฟไลน์



เขียนแบบ winform ไม่ได้ครับ มันไม่มีmethod Add() ให้ผมใช้ ช่วยหน่อยนะครับ อยากได้ sample code ขอบคุณมากครับ

Code (C#)
                using (var ts = new TransactionScope())
                {
                    Database.Invoice creInvoice = new Database.Invoice();
                    creInvoice.invID = creID.InvoiceID(db);
                    creInvoice.cusID = tempID;
                    creInvoice.ReceiveDate = DateTime.Now;
                    creInvoice.TotalPrice = int.Parse(txbTotalPrices.Text);
                    creInvoice.TotalAmount = int.Parse(txbTotalItems.Text);
                    Database.InvoiceDetail od;
                    if (InvoiceCollection.Count() > 0)
                    {
                        foreach (var inv in InvoiceCollection)
                        {
                            od = new Database.InvoiceDetail();
                            od.invID = creInvoice.invID;
                            od.cosID = inv.CostID;
                            od.ReceiveAmount = int.Parse(inv.Amount);
                            od.Sum = int.Parse(inv.Sum);
                            creInvoice.InvoiceDetail.Add(od);// ไม่ มี method Add()ให้ใช้ เหมือน Winform  WHYYYYYYY!!!!!
                        }
                        db.Invoices.InsertOnSubmit(creInvoice);
                    }
                    db.SubmitChanges();
                    db.Connection.Close();
                    ts.Complete();
                }




Tag : .NET, LINQ, C#, VS 2010 (.NET 4.x)



ประวัติการแก้ไข
2011-12-08 17:49:39
Move To Hilight (Stock) 
Send To Friend.Bookmark.
Date : 2011-12-08 17:28:34 By : Drewsn32 View : 1428 Reply : 1
 

 

No. 1



โพสกระทู้ ( 74,059 )
บทความ ( 838 )

สมาชิกที่ใส่เสื้อไทยครีเอท

สถานะออฟไลน์
Twitter Facebook

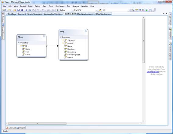
WPF LINQ TO SQL

http://www.codeproject.com/KB/WPF/wpfviews.aspx
แสดงความคิดเห็นโดยอ้างถึง ความคิดเห็นนี้
Date : 2011-12-14 06:16:38 By : webmaster
 

   

ค้นหาข้อมูล


   
 

แสดงความคิดเห็น
Re : WPF LINQ TO SQL เพิ่มข้อมูลแบบ Master - Detail ยังไงหรอคับ
 
 
รายละเอียด
 
ตัวหนา ตัวเอียง ตัวขีดเส้นใต้ ตัวมีขีดกลาง| ตัวเรืองแสง ตัวมีเงา ตัวอักษรวิ่ง| จัดย่อหน้าอิสระ จัดย่อหน้าชิดซ้าย จัดย่อหน้ากึ่งกลาง จัดย่อหน้าชิดขวา| เส้นขวาง| ขนาดตัวอักษร แบบตัวอักษร
ใส่แฟลช ใส่รูป ใส่ไฮเปอร์ลิ้งค์ ใส่อีเมล์ ใส่ลิ้งค์ FTP| ใส่แถวของตาราง ใส่คอลัมน์ตาราง| ตัวยก ตัวห้อย ตัวพิมพ์ดีด| ใส่โค้ด ใส่การอ้างถึงคำพูด| ใส่ลีสต์
smiley for :lol: smiley for :ken: smiley for :D smiley for :) smiley for ;) smiley for :eek: smiley for :geek: smiley for :roll: smiley for :erm: smiley for :cool: smiley for :blank: smiley for :idea: smiley for :ehh: smiley for :aargh: smiley for :evil:
Insert PHP Code
Insert ASP Code
Insert VB.NET Code Insert C#.NET Code Insert JavaScript Code Insert C#.NET Code
Insert Java Code
Insert Android Code
Insert Objective-C Code
Insert XML Code
Insert SQL Code
Insert Code
เพื่อความเรียบร้อยของข้อความ ควรจัดรูปแบบให้พอดีกับขนาดของหน้าจอ เพื่อง่ายต่อการอ่านและสบายตา และตรวจสอบภาษาไทยให้ถูกต้อง

อัพโหลดแทรกรูปภาพ

Notice

เพื่อความปลอดภัยของเว็บบอร์ด ไม่อนุญาติให้แทรก แท็ก [img]....[/img] โดยการอัพโหลดไฟล์รูปจากที่อื่น เช่นเว็บไซต์ ฟรีอัพโหลดต่าง ๆ
อัพโหลดแทรกรูปภาพ ให้ใช้บริการอัพโหลดไฟล์ของไทยครีเอท และตัดรูปภาพให้พอดีกับสกรีน เพื่อความโหลดเร็วและไฟล์ไม่ถูกลบทิ้ง

   
  เพื่อความปลอดภัยและการตรวจสอบ กระทู้ที่แทรกไฟล์อัพโหลดไฟล์จากที่อื่น อาจจะถูกลบทิ้ง
 
โดย
อีเมล์
บวกค่าให้ถูก
<= ตัวเลขฮินดูอารบิก เช่น 123 (หรือล็อกอินเข้าระบบสมาชิกเพื่อไม่ต้องกรอก)





ThaiCreate.Com Logo
© www.ThaiCreate.Com. 2003-2026 All Rights Reserved.
ไทยครีเอทบริการ จัดทำดูแลแก้ไข Web Application ทุกรูปแบบ (PHP, .Net Application, VB.Net, C#)
[Conditions Privacy Statement] ติดต่อโฆษณา 081-987-6107 อัตราราคา คลิกที่นี่