 |
|

Receife.cs
Code (C#)
// <auto-generated> This file has been auto generated by EF Core Power Tools. </auto-generated>
#nullable disable
using System;
using System.Collections.Generic;
namespace WangJengStore.Core.Models;
public partial class Receife
{
public int ReceiveId { get; set; }
public int ItemId { get; set; }
public int UserId { get; set; }
public int Quantity { get; set; }
public DateTime ReceiveDate { get; set; }
public string Note { get; set; }
public string CreatedBy { get; set; }
public DateTime CreatedAt { get; set; }
public string UpdatedBy { get; set; }
public DateTime? UpdatedAt { get; set; }
public bool IsActive { get; set; }
public DateTime? DeletedAt { get; set; }
public string DeletedBy { get; set; }
public virtual Item Item { get; set; }
public virtual User User { get; set; }
}
ReceifeRepository.cs
Code (C#)
using Microsoft.EntityFrameworkCore;
using System.Data;
namespace WangJengStore.Core.Models
{
public class ReceifeRepository : Repository<Receife, int>
{
public ReceifeRepository(StoreDBContext context) : base(context)
{
}
// ดึง Receife พร้อม Item, Supplier, User
public List<Receife> GetAllWithDetails()
{
return _context.Receives
.Include(r => r.Item)
.Include(r => r.User)
.ToList();
}
// ดึง Receife ตาม Item
public List<Receife> GetByItemId(int itemId)
{
return _context.Receives
.Include(r => r.Item)
.Include(r => r.User)
.Where(r => r.ItemId == itemId)
.ToList();
}
// ดึงเป็น DataTable สำหรับ DataGridView
public DataTable GetAllWithDetailsDataTable()
{
DataTable dt = new DataTable();
dt.Columns.Add("ReceiveId", typeof(int));
dt.Columns.Add("ItemName", typeof(string));
dt.Columns.Add("UserName", typeof(string));
dt.Columns.Add("Quantity", typeof(int));
dt.Columns.Add("ReceiveDate", typeof(DateTime));
dt.Columns.Add("Note", typeof(string));
dt.Columns.Add("IsActive", typeof(bool));
var receives = GetAllWithDetails();
foreach (var r in receives)
{
dt.Rows.Add(
r.ReceiveId,
r.Item?.ItemName,
r.User?.FullName,
r.Quantity,
r.ReceiveDate,
r.Note,
r.IsActive
);
}
return dt;
}
}
}
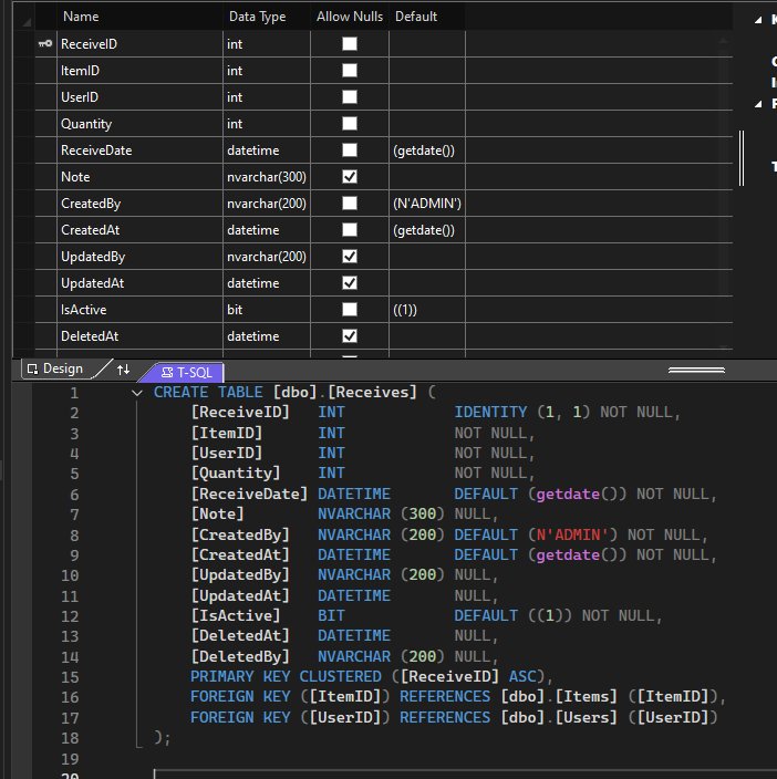
[dbo].[Receives]

เดิมใน Receife มี SupplierId อยู่ พอผมตัดออกก็ตัดทั้งใน ตาราง และในคลาส Receife.cs ReceifeRepository.cs
เช็คแล้วว่าไม่มีแน่ๆ พอรันมาแล้วกลับมี Error
Microsoft.Data.SqlClient.SqlException: 'Invalid column SupplierId'
หาแล้วหาอีกก็ยังไม่เจอว่า มันอยู่ไหน ครับ
Tag : .NET, Win (Windows App), C#
|
|
|
 |
 |
 |
 |
| Date :
2025-10-07 21:20:07 |
By :
lamaka.tor |
View :
282 |
Reply :
2 |
|
 |
 |
 |
 |
|
|
|
|
 |