 |
ช่วยดู Syntax SQL การสร้างตาราง View แบบ Join Table หน่อยคับไม่แน่ใจว่าผิดตรงไหนลองแก้มาพอสมควรไม่ผ่านสักที่ |
| |
 |
|
|
 |
 |
|
Code (SQL)
CREATE VIEW managementnotebook
AS select equipment.eqm_id AS eqm_id , set.setname AS set.setname , serial.serialname_id AS serial.serialname , set.emp_id AS set.emp_id , employee.name AS employee.name , employee.rank AS employee.rank , employee.grade AS employee.grade , notebook.dep AS notebook.dep , notebook.rank_now AS notebook.rank_now , notebook.rent_date AS notebook.rent_date , notebook.return_date AS notebook.return_date , type.typename AS type.typename , type.typ_id AS type.typ_id
FROM (((`serial` join (`type` join (`set` join `equipment` on((`set`.`set_id` = `equipment`.`set_id`))) on((`type`.`typ_id` = `equipment`.`typ_id`))) on((`serial`.`srl_id` = `equipment`.`srl_id`)))
join `employee` on((`set`.`emp_id` = `employee`.`emp_id`)))
join `notebook` on((`equipment`.`n_id` = `notebook`.`n_id`)))
WHERE type.typename = 'notebook';
คือผมอยากจะสร้างตาราง VIEW โดยการ join table อะครับ ไม่แน่ใจว่าผิดตรงไหนหรือต้องการข้อมูลเพื่อบอกผมที่นะคับ อยากให้ช่วยลองๆดูหน่อยนะครับ
Tag : PHP, MySQL
|
|
|
 |
 |
 |
 |
| Date :
2013-06-05 12:37:56 |
By :
romanticaood |
View :
1133 |
Reply :
8 |
|
 |
 |
 |
 |
|
|
|
|
 |
 |
|
 |
 |
 |
|
|
 |
 |
|
ตอนนี้ติดตรงไหนครับ มี Error หรือเปล่าครับ ?
|
 |
 |
 |
 |
| Date :
2013-06-05 12:48:42 |
By :
mr.win |
|
 |
 |
 |
 |
|
|
 |
 |
|
 |
 |
 |
|
|
 |
 |
|

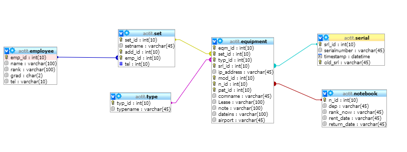
อันนี้รูป Database ครับ
คือผมต้องการสร้างตารางวิว โดยในวิวจะมีฟิวดังนี้ครับ
eqm_id , setname , serialnumber , emp_id , name , rank , grade , dep , rank_now , rent_date , return_date , typename
โดยมีเงื่อนไข ว่า เอา serialnumber ที่มี typename = notebook ประมาณนี้อะครับ
|
 |
 |
 |
 |
| Date :
2013-06-05 13:53:20 |
By :
romanticaood |
|
 |
 |
 |
 |
|
|
 |
 |
|
 |
 |
 |
|
|
 |
 |
|
ตามที่พี่แอดมินได้บอก ผมสามารถสร้างตาราง view ได้แล้วครับ แต่มันไม่ขึ้นข้อมูลอะไรเลยอะครับ
|
 |
 |
 |
 |
| Date :
2013-06-05 13:59:03 |
By :
romanticaood |
|
 |
 |
 |
 |
|
|
 |
 |
|
 |
 |
 |
|
|
 |
 |
|
ลอแก้ๆดูแล้วอะครับ มันก็ยังไม่ขึ้นข้อมูลผมงงมากเลยอะครับ ทั้งที่สร้างตารางวิวได้แล้ว
|
 |
 |
 |
 |
| Date :
2013-06-05 14:46:42 |
By :
romanticaood |
|
 |
 |
 |
 |
|
|
 |
 |
|
 |
 |
 |
|
|
 |
 |
|

อันนี้รูป Database ครับ
คือผมต้องการสร้างตารางวิว โดยในวิวจะมีฟิวดังนี้ครับ
eqm_id , setname , serialnumber , emp_id , name , rank , grade , dep , rank_now , rent_date , return_date , typename
โดยมีเงื่อนไข ว่า เอา serialnumber ที่มี typename = notebook ประมาณนี้อะครับ
ช่วยเขียน Code ในจุดนี้ให้หน่อยได้ไหมครับตอนนี้ งงมากว่าสร้างตาราง Viwe ได้แล้วโดยใช่ code นี้
Code (SQL)
CREATE VIEW managementnotebook
AS select equipment.eqm_id AS eqm_id , set.setname AS setname , serial.serialnumber AS serialnumber, set.emp_id AS emp_id , employee.name AS name , employee.rank AS rank , employee.grade AS grade , notebook.dep AS dep , notebook.rank_now AS rank_now , notebook.rent_date AS rent_date , notebook.return_date AS return_date , type.typename AS typename
FROM (((`serial` join (`type` join (`set` join `equipment` on((`set`.`set_id` = `equipment`.`set_id`))) on((`type`.`typ_id` = `equipment`.`typ_id`))) on((`serial`.`srl_id` = `equipment`.`srl_id`)))
join `employee` on((`set`.`emp_id` = `employee`.`emp_id`)))
join `notebook` on((`equipment`.`n_id` = `notebook`.`n_id`)))
WHERE equipment.typ_id = type.id and type.typename = 'Notebook';
มันได้ตาราง VIEW จริงแต่ข้อมูลที่VIEW มันไม่ได้อะครับงงมากๆ หรือผมเขียนเงือนไขผิดคับ ผมต้องการ ให้ serialnumber ออกมา เฉพาะ typename เป็น notebook อะครับ
|
ประวัติการแก้ไข 2013-06-05 15:40:45
 |
 |
 |
 |
| Date :
2013-06-05 15:31:51 |
By :
romanticaood |
|
 |
 |
 |
 |
|
|
 |
 |
|
 |
 |
 |
|
|
 |
 |
|
วานผู้รู้ ช่วยดูให่หน่อยนะครับ ผมลองแก้แล้วไม่สามารถทำให้ตาราง VIEW มีข้อมูลในตารางได้เลย ไม่ทราบว่าผิดตรงไหนเพราะมันสามารถสร้างตาราง VIEW ได้ตามปกติอะครับ ผมไม่แน่ใจว่าการ JOIN ผิดตรงไหนอะครับ ช่วยแก้ไขทีครับ
|
 |
 |
 |
 |
| Date :
2013-06-05 22:32:03 |
By :
romanticaood |
|
 |
 |
 |
 |
|
|
 |
 |
|
 |
 |
|
|