  | 
		 		   | 
	  	    
          
            
			
	
			
			 
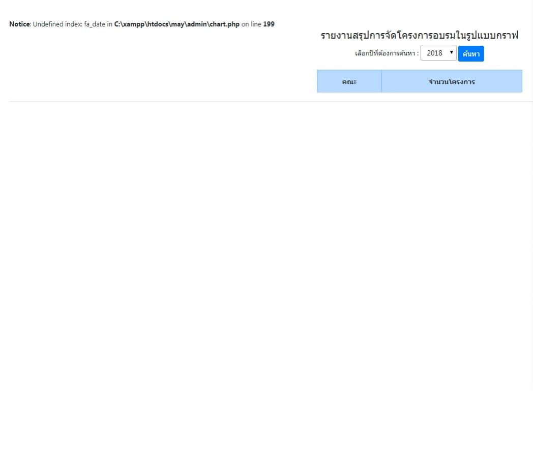
                คือพอเข้ามาหน้าเว็บของเรามันขึ้น Notice: Undefined index: fa_date in C:\xampp\htdocs\may\admin\chart.php on line 199 และมันไม่แสดงข้อมูลกราฟเป็นปีปัจจุบันให้ เป็นหน้าขาวๆ โล่งๆ ต้องทำการเลือกปีจาก list menu ก่อน แล้วข้อมูลกราฟถึงจะขึ้นให้ หนูต้องการให้มันแสดงข้อมูลกราฟเป็นปีปัจจุบันก่อนคะ ไม่ให้มันหน้าเว็บมันโล่งๆอะคะ ต้องเขียนอะไรเพิ่มคะ 
 
หน้าที่มันแสดงโล่งๆคะ ตรงที่มันขึ้นNotice: Undefined index: fa_date in C:\xampp\htdocs\may\admin\chart.php on line 199 จริงๆแล้วมันคือบรรทัดที่10 คะ 
  
 
 
โค้ดตามด้านล่างคะ 
 
Code (PHP) 
<?php
$con= mysqli_connect("localhost","root","1234","db_work") or die("Error: " . mysqli_error($con));
mysqli_query($con, "SET NAMES 'utf8' ");
$ls_fadate=$_POST['fa_date'];
$query = "
SELECT count(fa_faculty1) as totol, DATE_FORMAT(fa_date, '%Y') AS fa_date, fa_faculty2 as faculty
FROM tb_faculty 
WHERE fa_date 
AND year(fa_date) = '$ls_fadate'
GROUP BY fa_faculty1 
";
$result = mysqli_query($con, $query);
$resultchart = mysqli_query($con, $query);  
 //for chart
$faculty = array();
$totol = array();
while($rs = mysqli_fetch_array($resultchart)){ 
  $faculty[] = "\"".$rs['faculty']."\""; 
  $totol[] = "\"".$rs['totol']."\""; 
}
$faculty = implode(",", $faculty);
$totol = implode(",", $totol);
 
?>
<form action="chart.php" method="post" name="form1">
<h5 align="center">รายงานสรุปการจัดโครงการอบรมในรูปแบบกราฟ  </h5>
<p align="center">เลือกปีที่ต้องการค้นหา : <select class="form-control-sm" name="fa_date" id="fa_date" size="1">
  <?php
do {  
?>
  <option value="<?php echo $row_show_faculty['fa_date']?>"><?php echo $row_show_faculty['fa_date']?></option>
  <?php
} while ($row_show_faculty = mysql_fetch_assoc($show_faculty));
  $rows = mysql_num_rows($show_faculty);
  if($rows > 0) {
      mysql_data_seek($show_faculty, 0);
	  $row_show_faculty = mysql_fetch_assoc($show_faculty);
  }
?>
 
</select>
<button type="submit" class="btn btn-primary btn-sm">ค้นหา</button>
</p>
<table align="center" class="table table-bordered col-md-3">
  <thead align="center" class="table-primary">
  <tr>
    <th>คณะ</th>
    <th>จำนวนโครงการ</th>
  </tr>
  </thead>
  
  <?php while($row = mysqli_fetch_array($result)) { ?>
    <tr>
      <td><?php echo $row['faculty'];?></td>
      <td align="center"><?php echo $row['totol'];?></td> 
    </tr>
    <?php } ?>
</table>
</form>
<?php mysqli_close($con);?>
<script type="text/javascript" src="https://cdnjs.cloudflare.com/ajax/libs/Chart.js/2.6.0/Chart.bundle.js"></script>
<hr>
<p align="center">
<canvas id="myChart" height="300" class="col-md-10"></canvas>
<script>
var ctx = document.getElementById("myChart").getContext('2d');
var myChart = new Chart(ctx, {
    type: 'bar',
    data: {
        labels: [<?php echo $faculty;?>
    
        ],
        datasets: [{
            label: 'จำนวนการจัดโครงการอบรม แยกตามคณะ ปี <?php echo $_POST["fa_date"];?> ',
            data: [<?php echo $totol;?> 
            ],
            backgroundColor: [
                'rgba(255, 99, 132, 0.8)',
                'rgba(54, 162, 235, 0.8)',
                'rgba(255, 206, 86, 0.8)',
                'rgba(75, 192, 192, 0.8)',
                'rgba(153, 102, 255, 0.8)',
                'rgba(255, 159, 64, 0.8)',
				'rgba(201, 203, 207, 0.8)'
				
            ],
            borderColor: [
                'rgba(255,99,132, 2)',
                'rgba(54, 162, 235, 2)',
                'rgba(255, 206, 86, 2)',
                'rgba(75, 192, 192, 2)',
                'rgba(153, 102, 255, 2)',
                'rgba(255, 180, 64, 2)',
				'rgba(201, 203, 207, 2)'
            ],
            borderWidth: 2
        }]
    },
    options: {
        scales: {
            yAxes: [{
                ticks: {
                    beginAtZero:true
                }
            }]
        }
    }
});
</script>    
 
 
อันนี้ภาพที่เลือกปีแล้วจะแสดงข้อมูลเป็นกราฟออกมาคะ 
 
 
 
  Tag : PHP, MySQL, XAMPP, Windows               
                        | 
           
          
            
		
  ประวัติการแก้ไข 2019-02-07 10:04:47 2019-02-07 10:55:23	
                             | 
           
          
            
              
                   | 
                   | 
                   | 
               
              
                   | 
                
                    
                      | Date :
                          2019-02-07 10:01:36 | 
                      By :
                          memyzelf00 | 
                      View :
                          1039 | 
                      Reply :
                          8 | 
                     
                  | 
                   | 
               
              
                   | 
                   | 
                   | 
               
              | 
           
          
            | 
			 | 
           
         
	    
		             | 
		
			  |