Register Register Member Login Member Login Member Login Forgot Password ??
PHP , ASP , ASP.NET, VB.NET, C#, Java , jQuery , Android , iOS , Windows Phone
 

Registered : 109,038

HOME > .NET Framework > Forum > ออกรายงผ่าน excel และ word มันขึ้น Error เพราะไม่ได้ Add reference ตัวไหน


 

ออกรายงผ่าน excel และ word มันขึ้น Error เพราะไม่ได้ Add reference ตัวไหน

 
Topic : 057349



โพสกระทู้ ( 147 )
บทความ ( 0 )



สถานะออฟไลน์



มัน error มันแก้ไขอย่างไรช่วยบอกที่มึนตืบแล้ว

err1

ออกรายงผ่าน excel และ word มันขึ้น Error เพราะไม่ได้
ใน Add reference เลือก
- microsoft Excel 12.0 object library
- microsoft Word 12.0 object library

แต่มันบอกว่า Error ตามข้างบนนะคับ ไม่ทราบว่า ต้อง add interface ตัว
ไหนเพิ่มอีกหรือป่าว ตอนแรกทำมาได้แล้ว ลง คอมใหม่ Error เพียบเลย

erro2



Tag : .NET, MySQL, VB.NET, VS 2008 (.NET 3.x)



ประวัติการแก้ไข
2011-03-16 16:23:12
2011-03-16 16:26:45
2011-03-16 16:30:10
2011-03-16 16:36:02
Move To Hilight (Stock) 
Send To Friend.Bookmark.
Date : 2011-03-16 16:17:42 By : angelrings0 View : 4719 Reply : 15
 

 

No. 1



โพสกระทู้ ( 147 )
บทความ ( 0 )



สถานะออฟไลน์


เง้อ เงียบเลย
แสดงความคิดเห็นโดยอ้างถึง ความคิดเห็นนี้
Date : 2011-03-16 16:48:20 By : angelrings0
 

 

No. 2



โพสกระทู้ ( 12 )
บทความ ( 0 )



สถานะออฟไลน์


ลอง add ref.

microsoft office 11.0 object library ดูสิครับ

แล้วก็ Imports microsft.office.interop.word

กับ excel

ผมก็ก็ไม่แน่ใจเพราะยังใหม่กับเรื่องพวกนี้
แสดงความคิดเห็นโดยอ้างถึง ความคิดเห็นนี้
Date : 2011-03-16 18:34:42 By : electronic
 

 

No. 3



โพสกระทู้ ( 74,059 )
บทความ ( 838 )

สมาชิกที่ใส่เสื้อไทยครีเอท

สถานะออฟไลน์
Twitter Facebook

Go to : Old format or invalid type library. (Exception from HRESULT: 0x80028018 (TYPE_E_INVDATAREAD)) และ Exception from HRESULT: 0x800A03EC
แสดงความคิดเห็นโดยอ้างถึง ความคิดเห็นนี้
Date : 2011-03-16 20:12:31 By : webmaster
 

 

No. 4



โพสกระทู้ ( 147 )
บทความ ( 0 )



สถานะออฟไลน์


ลองมาทุกอย่างแล้วไม่ได้สักที่ ติดแบบเดิมเลยครับ

555

ผมใช้ windows 7 office 2007 ครั้งแรกทำได้ทุกอย่างออก report ได้ทั้งหมด
แต่พอลงคอมใหม่เท่านั้นแหละ เป็นแบบนี้เลย เศร้า
ถ้ารู้ว่าต้องเพิ่ม interface ตัวไหนเข้าไปให้ ที่ทำเป็นสีฟ้า รู้จักมันก้อน่าจะใช้งานได้
แต่ไม่รู้ว่าต้องเปิดใน Add Reference ตัวไหน ที่บอกมาลองหมดแล้วไม่ได้เลยคับ
มันน่าจะต้องมีอีกสักตัวที่ไม่ได้เปิดเรียกมาใช้งาน ทำไว้ครั้งแรกก้อไม่ได้เข้าไปดูว่า
เช็ดไว้่มีอะไรบ้าง ลงเครื่องใหม่เลยเช็ดไม่เหมือนเดิม ตัวอย่างที่ Set ไว้เป็นแบบนี้ต้องเพิ่ม
อะไรอีกป่าวคับ เพื่อให้เรียกใช้รายงานออกทาง Excel , word

666


ประวัติการแก้ไข
2011-03-17 11:41:06
2011-03-17 11:43:40
แสดงความคิดเห็นโดยอ้างถึง ความคิดเห็นนี้
Date : 2011-03-17 11:38:29 By : angelrings0
 

 

No. 5



โพสกระทู้ ( 74,059 )
บทความ ( 838 )

สมาชิกที่ใส่เสื้อไทยครีเอท

สถานะออฟไลน์
Twitter Facebook

Copy ตัว Interop.Excel ไปไว้ใน Bin ก็ใช้ได้เลยน่ะครับ แค่นั้นแหละครับ

Go to : Interop.Excel.dll

Go to : ASP.NET Config Excel (Excel Application)
แสดงความคิดเห็นโดยอ้างถึง ความคิดเห็นนี้
Date : 2011-03-17 12:55:27 By : webmaster
 

 

No. 6



โพสกระทู้ ( 147 )
บทความ ( 0 )



สถานะออฟไลน์


ได้แล้วครับ ไม่ได้เป็นที่ตัว interop.Excel.dll

ถ้าเขียนแบบเรียกรายงานผ่าน Excel อย่าลืม อันนี้เป็นเด็ดขาดนะคับ เดียวก้อได้งง มา 3 วันอย่างผม
นะครับ หาจนเมื่อยเลยครับ บรรทัดนี้หายครับ สำคัญมาก

System.Threading.Thread.CurrentThread.CurrentCulture = System.Globalization.CultureInfo.CreateSpecificCulture("en-US")


ขอบคุณสำหรับทุกคำตอบนะครับ และขอบคุณทุกท่านที่ช่วยเหลือครับ
แสดงความคิดเห็นโดยอ้างถึง ความคิดเห็นนี้
Date : 2011-03-17 15:49:48 By : angelrings0
 

 

No. 7



โพสกระทู้ ( 74,059 )
บทความ ( 838 )

สมาชิกที่ใส่เสื้อไทยครีเอท

สถานะออฟไลน์
Twitter Facebook

ผมก็แจ้งก่อนหน้านี้แล้วครับ ให้ดูที่กระทู้

Go to : Old format or invalid type library. (Exception from HRESULT: 0x80028018 (TYPE_E_INVDATAREAD)) และ Exception from HRESULT: 0x800A03EC
แสดงความคิดเห็นโดยอ้างถึง ความคิดเห็นนี้
Date : 2011-03-17 16:14:42 By : webmaster
 

 

No. 8



โพสกระทู้ ( 145 )
บทความ ( 0 )

สมาชิกที่ใส่เสื้อไทยครีเอท

สถานะออฟไลน์


นี่แหละผลของการไม่อ่าน
แสดงความคิดเห็นโดยอ้างถึง ความคิดเห็นนี้
Date : 2011-03-18 14:11:43 By : noptalent
 

 

No. 9



โพสกระทู้ ( 147 )
บทความ ( 0 )



สถานะออฟไลน์


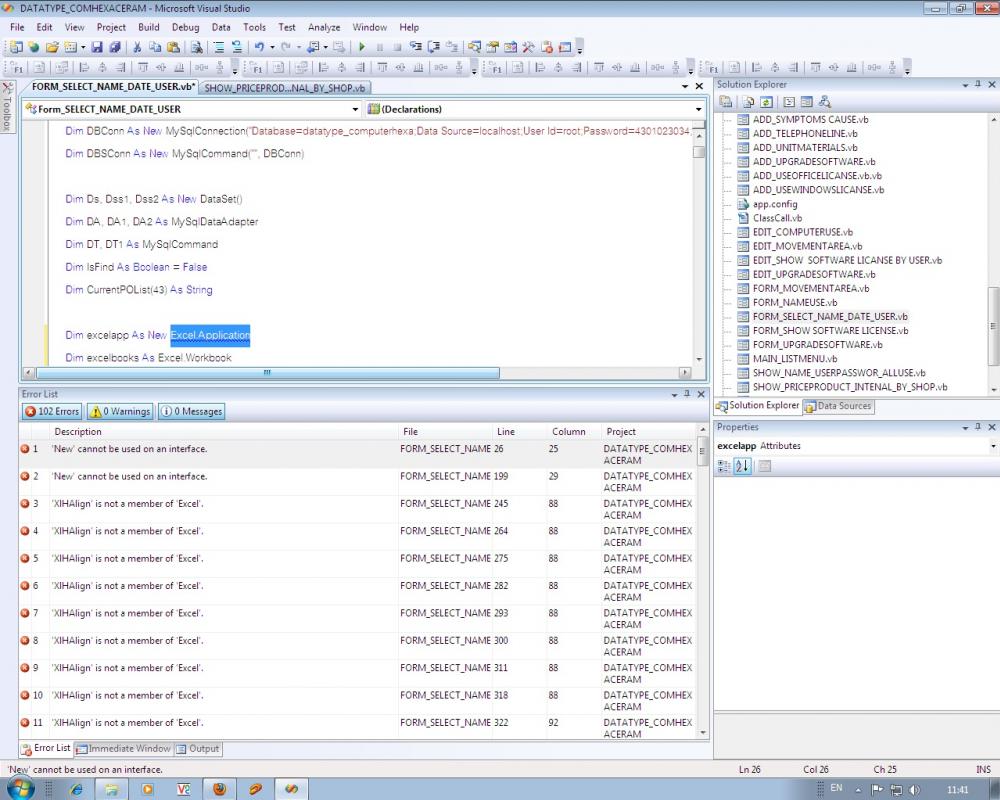
ถามต่อนะคับคุณ mr.win ว่าทำมัย

excela = new Excel แล้ว ใส่ จุด Application มันไม่ขึ้นนะ

มันบอกว่า

'New' cannot be used on an interface [ไม่สามารถใช้ในอินเตอร์เฟซ 'New']

เกิดจากอะไรทั้งที่มันก้อใช้ได้ตั้งแต่ dim ข้างบนแล้วนะคับ

999


ประวัติการแก้ไข
2011-03-18 14:29:41
2011-03-18 15:16:01
2011-03-18 15:18:11
2011-03-18 15:18:57
2011-03-18 15:21:00
2011-03-18 16:12:48
แสดงความคิดเห็นโดยอ้างถึง ความคิดเห็นนี้
Date : 2011-03-18 14:29:05 By : angelrings0
 

 

No. 10



โพสกระทู้ ( 147 )
บทความ ( 0 )



สถานะออฟไลน์


ผู้รู้หายไปไหนหมด
แสดงความคิดเห็นโดยอ้างถึง ความคิดเห็นนี้
Date : 2011-03-19 07:50:17 By : angelrings0
 

 

No. 11



โพสกระทู้ ( 74,059 )
บทความ ( 838 )

สมาชิกที่ใส่เสื้อไทยครีเอท

สถานะออฟไลน์
Twitter Facebook

ถ้าใช้ New Excel.Application ให้ดาวน์โหลด Go to : Interop.Excel.dll ไปใช้ครับ
แสดงความคิดเห็นโดยอ้างถึง ความคิดเห็นนี้
Date : 2011-03-19 08:17:00 By : webmaster
 

 

No. 12



โพสกระทู้ ( 147 )
บทความ ( 0 )



สถานะออฟไลน์


มันมีอยู่แล้วครับ แต่มันก้อ Error เหมือนเดิมนะครับไม่รู้เพราะอะไร


ประวัติการแก้ไข
2011-03-19 09:49:07
แสดงความคิดเห็นโดยอ้างถึง ความคิดเห็นนี้
Date : 2011-03-19 09:10:33 By : angelrings0
 

 

No. 13



โพสกระทู้ ( 147 )
บทความ ( 0 )



สถานะออฟไลน์


WoW ได้แล้วคับ เส้นผมเลย ไปเพิ่ม Excel ใน Reference มันเลย Error หามั่ว ๆ ดันเจอ เป็นซะงั้นไปอีก
แสดงความคิดเห็นโดยอ้างถึง ความคิดเห็นนี้
Date : 2011-03-19 09:47:40 By : angelrings0
 

 

No. 14



โพสกระทู้ ( 213 )
บทความ ( 0 )



สถานะออฟไลน์


ผมผิดตรงไหน ไม่รู้ แต่รู้ว่า มึนงง

ref

Add referenc --> microsoft Excel 12.0 object library แล้วนะ แต่ยังไม่ได้
Interop.Excel.dll ก็ใส่ bin แล้วนะ

dll

ผมเขียน vb2008 ผมพอรู้วิธีแก้ไขบ้างครับ
แสดงความคิดเห็นโดยอ้างถึง ความคิดเห็นนี้
Date : 2012-01-24 11:52:31 By : SeedNew
 

 

No. 15



โพสกระทู้ ( 213 )
บทความ ( 0 )



สถานะออฟไลน์


ตอนนี้ติด ตรงนี้ Dim ExcelApp As New Excel.Application

ลองเปลี่ยนมาเขียน 2005 กับได้
ผมเลยเขียน vb 2005 เลย 555


ประวัติการแก้ไข
2012-01-25 15:51:29
แสดงความคิดเห็นโดยอ้างถึง ความคิดเห็นนี้
Date : 2012-01-24 15:35:21 By : SeedNew
 

   

ค้นหาข้อมูล


   
 

แสดงความคิดเห็น
Re : ออกรายงผ่าน excel และ word มันขึ้น Error เพราะไม่ได้ Add reference ตัวไหน
 
 
รายละเอียด
 
ตัวหนา ตัวเอียง ตัวขีดเส้นใต้ ตัวมีขีดกลาง| ตัวเรืองแสง ตัวมีเงา ตัวอักษรวิ่ง| จัดย่อหน้าอิสระ จัดย่อหน้าชิดซ้าย จัดย่อหน้ากึ่งกลาง จัดย่อหน้าชิดขวา| เส้นขวาง| ขนาดตัวอักษร แบบตัวอักษร
ใส่แฟลช ใส่รูป ใส่ไฮเปอร์ลิ้งค์ ใส่อีเมล์ ใส่ลิ้งค์ FTP| ใส่แถวของตาราง ใส่คอลัมน์ตาราง| ตัวยก ตัวห้อย ตัวพิมพ์ดีด| ใส่โค้ด ใส่การอ้างถึงคำพูด| ใส่ลีสต์
smiley for :lol: smiley for :ken: smiley for :D smiley for :) smiley for ;) smiley for :eek: smiley for :geek: smiley for :roll: smiley for :erm: smiley for :cool: smiley for :blank: smiley for :idea: smiley for :ehh: smiley for :aargh: smiley for :evil:
Insert PHP Code
Insert ASP Code
Insert VB.NET Code Insert C#.NET Code Insert JavaScript Code Insert C#.NET Code
Insert Java Code
Insert Android Code
Insert Objective-C Code
Insert XML Code
Insert SQL Code
Insert Code
เพื่อความเรียบร้อยของข้อความ ควรจัดรูปแบบให้พอดีกับขนาดของหน้าจอ เพื่อง่ายต่อการอ่านและสบายตา และตรวจสอบภาษาไทยให้ถูกต้อง

อัพโหลดแทรกรูปภาพ

Notice

เพื่อความปลอดภัยของเว็บบอร์ด ไม่อนุญาติให้แทรก แท็ก [img]....[/img] โดยการอัพโหลดไฟล์รูปจากที่อื่น เช่นเว็บไซต์ ฟรีอัพโหลดต่าง ๆ
อัพโหลดแทรกรูปภาพ ให้ใช้บริการอัพโหลดไฟล์ของไทยครีเอท และตัดรูปภาพให้พอดีกับสกรีน เพื่อความโหลดเร็วและไฟล์ไม่ถูกลบทิ้ง

   
  เพื่อความปลอดภัยและการตรวจสอบ กระทู้ที่แทรกไฟล์อัพโหลดไฟล์จากที่อื่น อาจจะถูกลบทิ้ง
 
โดย
อีเมล์
บวกค่าให้ถูก
<= ตัวเลขฮินดูอารบิก เช่น 123 (หรือล็อกอินเข้าระบบสมาชิกเพื่อไม่ต้องกรอก)





ThaiCreate.Com Logo
© www.ThaiCreate.Com. 2003-2026 All Rights Reserved.
ไทยครีเอทบริการ จัดทำดูแลแก้ไข Web Application ทุกรูปแบบ (PHP, .Net Application, VB.Net, C#)
[Conditions Privacy Statement] ติดต่อโฆษณา 081-987-6107 อัตราราคา คลิกที่นี่